Author: aryan
Compiled by Tim, PANews
For decades, online advertising has been the only way the internet has survived.
Everyone is vying for your attention, and to do so, companies are collecting all possible data around you, building a profile of you, and showing you ads.

Proxy Networks and Original Sin[1]
On the internet, this single model unlocked a market that is now worth trillions of dollars.
Finance has always existed on the Internet:
- Establish partnerships with payment service providers
- Setting up a paywall for your website
- Or place an ad
However, micropayments (less than $1) have never been economically viable in the past (VISA/MasterCard charges a fee of approximately 2% + $0.1 per transaction), so advertising has become the only viable business model. This has led to:
- Users can access massive amounts of content for free
- Advertisers can accurately reach target users
- Content providers receive revenue for their content
Create a win-win-win situation.
As the world moves towards intelligent agents:
- Intelligent agents are replacing humans as the primary consumers of content by acting as middlemen.
- Advertisers will not be able to accurately reach human users, and the advertising economic system may collapse.
- Agents today either steal (scrape) content or buy it.
Application Programming Interface (API) will replace browsers and proxy browsers[2] and become the default communication mode.

User interaction paths
Content theft is not an option on the internet, so content publishers will turn to charging small fees for their sites, and agents will need to be able to pay. For decades, micropayments were difficult to implement until the advent of blockchain technology.
Blockchain technologies like Solana make micropayments possible at scale without predatory fees on users.
The unified interface created by the x402 protocol can implement the following functions:
- Consumers pay for content
- Content publishers monetize their content
- No middleman (VISA/MasterCard) involved
- Realize small payments by intelligent entities

Source: payai.network
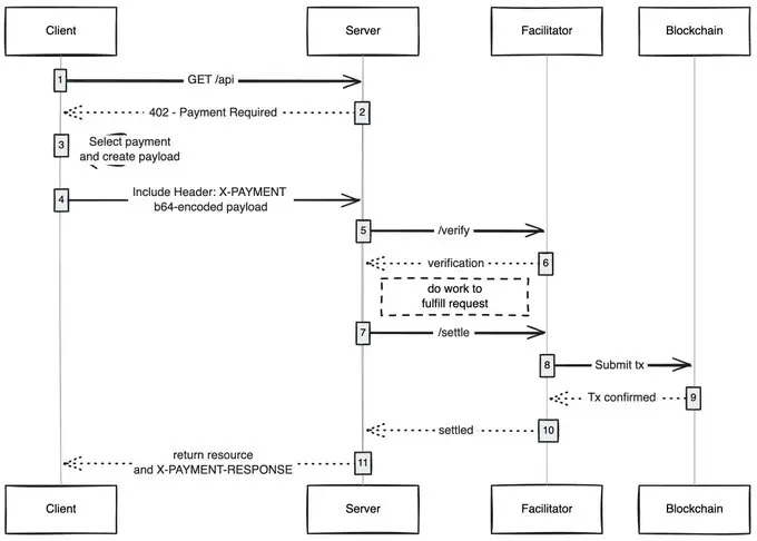
When any client (agent, browser) sends a content access request, the content host will return a payment requirement. After the client completes the payment, it can obtain the content, which opens up a new economic model for the smart Internet.
I am particularly optimistic about the following application areas:
- GAS-free user experience: I think one thing that has not been fully explored is how the x402 allows users to conduct transactions without GAS fees on any network, and users can complete payments by simply holding assets in their wallets.
- x402 Browser: Someone should directly develop a secondary version of the Chromium codebase, deeply integrating the x402 protocol into the browser core. Brave is actually the browser best suited to this initiative. They are influential in the cryptocurrency space, have a built-in wallet, and support the IPFS protocol by default. In my opinion, they are the technical team closest to having the capability to implement this.
- On-chain marketplaces: Traditional marketplaces face discoverability challenges, a pain point addressed by Coinbase with the launch of "Bazaars" (meaning "marketplace" in Hindi). However, these currently maintained offline marketplaces still have limited access. There is a pressing need for an on-chain directory system that allows anyone to add salable resources (APIs, newsletters, e-books, etc.) and incorporates a built-in rating mechanism, similar to how OpenRouter scores AI models.
- Ad Skipping: Like any new technology, global adoption of x402 will take time. In the interim, ad skipping through micropayments will be a natural evolution of the protocol. Users will set an acceptable daily spending limit, and when they access YouTube using an x402 browser, the system will automatically skip ads and pay advertisers on their behalf.
I'm always amazed at how a simple technology can unlock new economic models, and the x402 is one of them.
refer to







